Appearance
用户管理
提示
此模块仅对拥有 user_manage 权限的管理员可见。
用户管理模块允许管理员对系统中的用户、角色、部门和薪酬进行全面的管理。
查看用户列表
点击左侧导航栏的“用户管理”,可以查看系统所有已激活用户的列表,包括他们的用户名、邮箱、昵称和所拥有的全局角色。

创建与编辑用户
- 创建用户: 点击“新建用户”按钮,可以添加一个新用户,需要提供用户名、邮箱和初始密码。
- 编辑用户: 在用户详情页,可以修改用户的邮箱、昵称,或重置其密码。
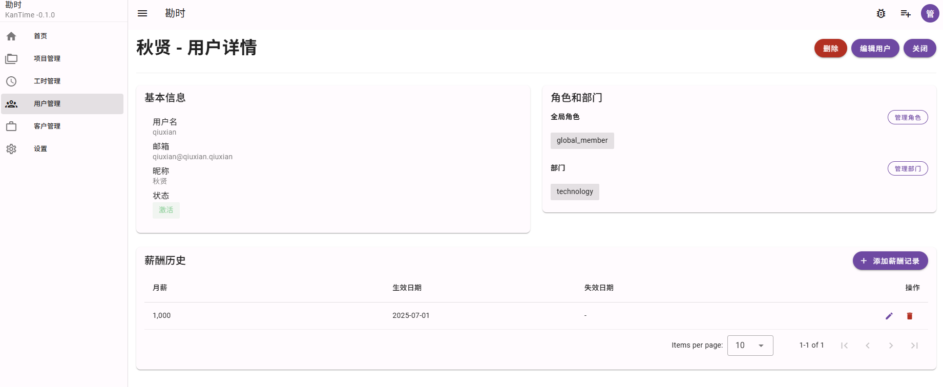
用户详情
点击用户列表中的“查看详情”按钮,可以进入用户的详细信息页面。

1. 角色和部门分配
管理员可以在此页面为用户分配“全局角色”和“部门”。
- 全局角色: 决定了用户在系统范围内的权限,例如
global_admin。 - 项目角色: 如
project_manager,是在具体的项目详情页面中进行分配的。
2. 薪酬历史
此功能用于记录用户的薪酬变更历史,支持完整的增、删、改、查操作。系统会根据工时单的日期,自动查找对应的生效薪酬,并以此为依据计算项目的人力成本。
- 添加薪酬: 可以为用户添加一条新的薪酬记录,包含月薪金额和生效日期。
- 编辑与删除: 可以随时修改或删除已有的薪酬记录。
重要: 薪酬数据在数据库中是加密存储的,以确保敏感信息的安全。